DOKUMENTEN-MANAGEMENT-SYSTEM

Digitalisieren Sie Ihr Unternehmen und profitieren Sie von effizienten Prozessen und optimierter Zusammenarbeit durch modernes Dokumenten-Management & Workflow-Automatisierung.

Dokumenten-Management mit DocuWare
Starten Sie Ihre digitale Transformation Ihres Unternehmens – einfach, sicher & skalierbar!

Erleben Sie die Vorteile des modernen Dokumenten-Managements und der Workflow-Automation mit DocuWare! Unsere Lösung digitalisiert Geschäftsprozesse und sorgt für einen reibungslosen Informationsfluss in Ihrem Unternehmen. Optimieren Sie Ihre Arbeitsabläufe durch digitale Dokumentenarchivierung und -bearbeitung und steigern Sie so Produktivität, Effizienz und Erfolg. Unsere Lösung bietet GoBD-Konformität und gewährleistet somit höchste Rechtssicherheit für Ihre Daten. Egal ob im Büro, Homeoffice oder unterwegs – mit unserer Cloud-basierten Lösung haben Sie jederzeit und von überall Zugriff auf Ihre Daten, sei es über Laptop, Smartphone oder Tablet.

EFFIZIENZSTEIGERUNG

Steigern Sie die Effizienz Ihrer Prozesse und reduzieren Sie Fehler durch Automatisierung. Mit einem Dokumenten-Management-System (DMS) werden Aufgaben wie Dokumentenerfassung, -klassifizierung und -freigabe automatisch erledigt. Automatische Rechnungsverarbeitung beschleunigt den Prozess um bis zu 80 % und reduziert manuelle Dateneingaben um bis zu 95 %, sodass Sie Zeit und Ressourcen sparen und sich auf wichtigere Aufgaben konzentrieren können.

ERHÖHTE KONTROLLE & TRANSPARENZ

Gewinnen Sie jederzeit Einblick in Ihre Dokumente und Informationen. Ein digitales Archiv ermöglicht effizientes Management und Reporting sowie die Einhaltung gesetzlicher Vorgaben wie GoBD. Sie erhalten Überblick über alle Dokumente und Prozesse, verlässliche Echtzeitdaten für Monatsabschlüsse und können Rechnungsdaten jederzeit schnell finden, um Ihre Geschäftsprozesse optimal zu steuern.

GESTEIGERTE SICHERHEIT & COMPLIANCE

Schützen Sie Ihre sensiblen Daten und gewährleisten Sie die Einhaltung von Datenschutzrichtlinien. Ein Enterprise Content Management bietet umfassende Sicherheitsfunktionen wie Zugriffskontrollen, Verschlüsselung und revisionssichere Archivierung. Eine DMS Integrierung ermöglicht Ihrem Unternehmen die rechtskonforme Archivierung von Dokumenten, um gesetzliche und steuerliche Vorgaben leichter zu erfüllen. 

BESSERE ZUSAMMENARBEIT 

Fördern Sie die Zusammenarbeit und verbessern Sie die Kommunikation innerhalb Ihres Unternehmens. Eine Dokumenten-Cloud ermöglicht den einfachen und sicheren Datenaustausch zwischen Mitarbeitern, unabhängig von ihrem Standort und Endgerät. Mitarbeiter können jederzeit auf Dokumente zugreifen, bearbeiten und teilen, was die Zusammenarbeit vereinfacht und die Kommunikation nachhaltig optimiert.

UNTERNEHMENSBEREICHE 

Digitalisieren Sie wichtige Unternehmensbereiche mit einem Dokumenten-Management-System. Vereinfachen Sie Prozesse, um effizienter zu arbeiten. Sparen Sie Zeit und Ressourcen und konzentrieren Sie sich auf die Steuerung Ihres Unternehmens.

BUCHHALTUNG & FINANZEN 

VERTRIEB

PERSONALWESEN 

Automatisieren Sie Ihre Buchhaltung und steigern Sie die Effizienz Ihrer Finanzabteilung mit einem Dokumenten-Management-System, um mehr Kontrolle über Ihre Finanzen zu gewinnen und Zeit für wichtige Aufgaben zu sparen. Die automatische Rechnungsprüfung und -verarbeitung gleicht Rechnungen direkt mit Bestellungen ab, während Genehmigungsprozesse über Workflows abgewickelt werden. Genehmigte Beträge werden automatisch ins ERP-System übertragen. Alle Finanzdokumente werden zentral archiviert, was die Recherche und den Zugriff auf Finanzdaten beschleunigt und gleichzeitig gesetzliche Vorgaben erfüllt.

Ein Dokumenten-Management-System bietet Ihrem Vertriebsteam eine zentrale Vertriebsmappe für schnellen, mobilen Zugriff auf Dokumente und effizientere Prozesse. Die Verknüpfung relevanter Dokumente erhöht Transparenz und Effizienz bei Angebots-, Vertrags- und Rechnungsfreigaben. Vertragsversionen und Genehmigungsprozesse bleiben zentral organisiert, während automatisierte E-Mail-Archivierung und direkter Zugriff die Bearbeitungszeiten verkürzen. Die Integration mit bestehenden Systemen gewährleistet aktuelle Kundendaten und reibungslose Abläufe durch automatisierte Workflows.

Modernisieren Sie Ihr Personalwesen mit einem Dokumenten-Management-System und optimieren Sie Ihre HR-Prozesse. Steigern Sie die Effizienz, gewährleisten Sie die Compliance und den Datenschutz und gewinnen Sie wertvolle Zeit für wertschöpfende Personalarbeit. Vereinfachen Sie die Bewerberverwaltung mit einer einheitlichen Plattform für Post-, E-Mail- und Online-Bewerbungen, die auch die automatisierte Versendung von E-Mails während des Auswahlprozesses ermöglicht. Digitalisieren Sie HR-Formulare wie Urlaubsanträge und Spesenabrechnungen um eine digitale und Arbeitsumgebung zu schaffen.

EINKAUF 

PRODUKTION

LOGISTIK

Ein Dokumenten-Management-System (DMS) digitalisiert und zentralisiert Ihre Einkaufsdokumente, ersetzt Ordnerregale und bietet sofortigen Zugriff auf Belege, Rechnungen, Lieferscheine und Angebote. Die revisionssichere Archivierung spart Zeit, schützt vor Informationsverlust und gewährleistet gesetzliche Compliance. Durch die ERP-Integration haben Sie direkten Zugang zu Belegen und Produktinformationen. Angebote und Preisanfragen werden zentral verwaltet, was Effizienz und Transparenz erhöht. Automatisierte Rechnungsfreigaben und optimierte Workflows beschleunigen Prozesse und verkürzen Bearbeitungszeiten.

Die Digitale Archivierung von Zeichnungen, Fertigungspapieren und Montageanweisungen optimiert und beschleunigt die Fertigung zu schnellen und fehlerfreien Produktionsabläufe. Elektronische Verwaltung von Produktionsprotokollen und Entnahmebelegen in einem strukturierten Archiv verbessert die Bestandskontrolle und ermöglicht präzise Leistungskontrolle. Ein modernes DMS automatisiert Rechnungsfreigaben und Workflows, verkürzt Bearbeitungszeiten und spart Platz durch revisionssichere Archivierung. DocuWare steigert Effizienz, Rechtssicherheit und Compliance durch eine schnelle ERP-Integration.

Mit DocuWare werden Frachtpapiere direkt nach der Auslieferung digitalisiert, wodurch die Rechnungsstellung beschleunigt, der Bearbeitungszyklus verkürzt und Papier- sowie Platzkosten reduziert werden. Automatisierte Workflows sorgen für eine effiziente Bearbeitung und zentrale Speicherung aller Fracht- und Rechnungsdokumente, die jederzeit für autorisierte Mitarbeiter und externe Ansprechpartner zugänglich sind. Zudem verbessert die Echtzeit-Übermittlung von Statusupdates die Sendungsverfolgung, erhöht die Transparenz des gesamten Transportvorgangs und stärkt die Zusammenarbeit mit Geschäftspartnern.

DOCUWARE MODULE 

Optimieren Sie Ihr Dokumentenmanagement mit DocuWare und integrieren Sie die auf Ihre Anforderungen abgestimmten Module nahtlos in Ihre bestehenden Systeme.

DOCUWARE AUFGABEN-MANAGEMENT 

  • Strukturierte Aufgabenlisten: Automatisch aktualisierte Aufgaben
  • Automatisierte Hinweise: E-Mails über relevante Dokumente und Aufgaben
  • Direkter Zugriff: Sofortige Dokumenten- & Aufgabenbearbeitung per Link
MEHR ERFAHREN

Mit DocuWare Aufgabenmanagement strukturieren Sie Ihre Büroaufgaben effizient und übersichtlich. Automatisch aktualisierte Listen bündeln alle dokumentbasierten Aufgaben wie Vertragsverlängerungen und HR-Dokumente. E-Mail-Benachrichtigungen informieren Sie und Ihre Kollegen über neue Dokumente oder notwendige Aktionen, und bieten direkte Links zum schnellen Zugriff. Dieses Modul hilft Ihnen, kleinere Routineaufgaben zuverlässig zu erledigen, und Sie können Ihre Zeit flexibel und effizient gestalten.

DOCUWARE INTELLIGENT INDEXING

  • Automatische Indexierung: Erkennt wichtige Infos in Dokumenten
  • Maschinelles Lernen: Verbesserung der Genauigkeit mit jedem Dokument
  • Effiziente Datenextraktion: Schnelle Datenerfassung und Fehlerminimierung
MEHR ERFAHREN

DocuWare Intelligent Indexing nutzt maschinelles Lernen zur automatischen Erfassung und zentralen Indexierung von Dokumenten. Es wird mit jeder Nutzung präziser und eliminiert manuelle Dateneingaben, was Fehler reduziert und die Effizienz steigert. Auch Papierdokumente wie Rechnungen und Verträge werden mühelos in durchsuchbare Daten umgewandelt. Intuitive Funktionen wie Zuverlässigkeitsanzeigen in Ampelfarben und schnelle Korrekturmöglichkeiten per Mausklick erleichtern die Bedienung erheblich.

DOCUWARE WORKFLOW MANAGER

  • Übersicht & Kontrolle:: Präzise Abläufe für Dokumente & Informationsfluss
  • Automatisierte Prozesse: Regeln und Entscheidungspunkte automatisieren
  • Intuitive Workflow-Erstellung: Workflows mit Drag & Drop erstellen
MEHR ERFAHREN

Viele Unternehmensbereiche benötigen einen reibungslosen, automatisierten Informationsaustausch, um sicherzustellen, dass alle im Team zur richtigen Zeit die nötigen Informationen haben, um fundierte Entscheidungen zu treffen. Der DocuWare Workflow Manager ermöglicht die effiziente Gestaltung und Automatisierung von Geschäftsprozessen. Ohne Programmierung können Sie komplexe Workflows erstellen, und jeder Mitarbeiter sieht seine Aufgaben in speziellen Listen, was den Informationsfluss und die Effizienz Ihres Unternehmens optimiert.

DOCUWARE FORMS

  • Einfache Formularerstellung: Flexibles Formularesign ohne Programmierung
  • Workflowintegration: Prozessautomatisierung & optimierter Informationsfluss
  • Mobile Optimierung: Anpassung von Formularen für alle Geräte und Browser
MEHR ERFAHREN

DocuWare Forms vereinfacht die Datenerfassung durch moderne, webbasierte Formulare, die auf jedem Gerät verfügbar sind. Verabschieden Sie sich von unleserlicher Handschrift und fehleranfälliger manueller Eingabe. Intuitiv gestaltbare Formulare erfordern keine Programmierung und bieten umfassende Optionen wie Textfelder und Datei-Uploads. Nahtlos in DocuWare Workflows integriert, automatisieren sie Prozesse wie Bestellungen und Neueinstellungen. So erhalten Sie präzise, strukturierte Daten und steigern die Effizienz Ihrer Kernprozesse.

DOCUWARE SIGNATURE SERVICE 

  • Sichere Signaturen: Qualifizierte Signaturen für rechtsgültige Dokumente
  • GoBD-konforme Archivierung: Dokumente revisionssicher speichern
  • Nahtlose Integration: Automatische Einbindung in DocuWare Workflows
MEHR ERFAHREN

Der DocuWare Signature Service ermöglicht Ihnen eine einfache und sichere elektronische Dokumentenunterschrift – jederzeit und von überall. Integrieren Sie nahtlos externe Signaturanbieter wie Validated ID oder DocuSign in Ihren Workflow. Dokumente werden mit qualifizierten elektronischen Signaturen versehen, die höchsten Sicherheitsstandards entsprechen und somit alle Compliance-Vorgaben gewährleisten. Wählen Sie je nach Bedarf zwischen verschiedenen Sicherheitsstufen, von einfach bis qualifiziert, um Ihre Anforderungen flexibel zu erfüllen.

DOCUWARE AUTOMATISCH IMPORTIEREN

  • Automatischer Import: Indexierung durch Metadaten, Barcodes & Inhalte
  • Regelbasierter Import: Dokumente ohne manuelle Eingaben archivieren
  • Vielfältige Quellen: Import aus Papier, PDFs, E-Rechnungen & ERP-Systemen
MEHR ERFAHREN

DocuWare Dokumenten-Import automatisiert die Archivierung von gescannten und digitalen Dokumenten, ermöglicht schnelle, fehlerfreie Indexierung durch Metadaten, Inhalte oder Barcodes und reduziert manuelle Eingaben. E-Rechnungen werden automatisch gebucht und archiviert. Auch bei großen Dokumentenmengen und speziellen Import-Anforderungen werden Dokumente aus Quellen wie gescannten Papieren, überwachten Ordnern oder Druckausgaben importiert und nahtlos in Ihre bestehenden Systeme integriert.

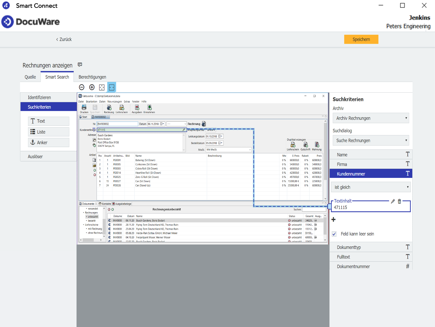
DOCUWARE SMART CONNECT 

  • Nahtlose Integration: Verbindet über 500 Systeme ohne Programmierung
  • Direkter Dokumentenzugriff: Dokumente mit einem Klick finden
  • Automatische Indexierung: Daten aus anderen Anwendungen übernehmen
MEHR ERFAHREN

DocuWare Smart Connect vereinfacht Ihre Dokumentenverwaltung, indem es sich ohne Programmierung nahtlos mit jeder Software verbindet und sich integrieren lässt. Mit nur einem Klick oder Tastenkürzel greifen Sie direkt auf relevante Dokumente in DocuWare zu. Smart Connect liest Begriffe aus Ihrer aktuellen Software und nutzt diese für gezielte Suchen. Die Integration in über 500 Anwendungen, von E-Mail-Programmen bis hin zu CRM- und ERP-Systemen (z.B. SAP, Sage, Outlook) optimiert den Informationsfluss und automatisiert die Datenerfassung.

UNSER SERVICE 

Schritt für Schritt zum effizienten Dokumenten-Management: Individuelle Lösungen, die perfekt zu Ihrem Unternehmen passen. Vereinbaren Sie eine kostenlose Beratung und finden Sie die ideale Lösung für Ihre Bedürfnisse!

ANalyse & Modellierung 

Wir analysieren Ihre bestehenden Prozesse und Bedürfnisse, um ein maßgeschneidertes Dokumenten-Management-System zu entwickeln. Dies umfasst die Identifizierung von Dokumentenarten, Workflow-Optimierung und die Definition von Sicherheitsrichtlinien. So gewährleisten wir eine optimale Anpassung an Ihre Anforderungen.

Implementierung 

Unsere erfahrenen Experten sorgen für eine reibungslose Implementierung des DMS in Ihrem Unternehmen. Wir übernehmen die Installation, Konfiguration, Datenmigration und die Integration in Ihre bestehende IT-Infrastruktur. So erhalten Sie ein funktionsfähiges System, das optimal in Ihre Prozesse integriert ist.

schulung 

Wir schulen Ihre Mitarbeiter umfassend in der Nutzung des neuen Dokumenten-Management-Systems. Unsere Schulung umfasst die Bedienung des Systems, die Verwaltung von Dokumenten, die Durchführung von Workflows und die Nutzung der Sicherheitsfunktionen. So gewährleisten wir einen erfolgreichen Start und eine effiziente Nutzung des Dokumenten-Management-Systems 

FAQ

Haben Sie haben noch Fragen zum DocuWare Dokumenten-Management?

Finden Sie Antworten auf häufig gestellte Fragen in unserem FAQ-Bereich und laden Sie sich unsere Whitepaper herunter.

Was ist ein Dokumentenmanagement-System (DMS)?

Die Definition eines Dokumentenmanagement-Systems (DMS) ist nicht eindeutig. Während manche es als einfache Datenbank für die Verwaltung von Dokumenten mit Funktionen wie Digitalisierung, Verschlagwortung und Archivierung verstehen, betrachten andere ein DMS umfassender. Zu den erweiterten Funktionen gehören Workflowmanagement, revisionssichere Langzeitarchivierung und Groupware-Funktionen. DocuWare ist ein DMS, das über die reine Dokumentenverwaltung hinausgeht und eine Vielzahl von Funktionen bietet, um Prozesse zu optimieren und die Zusammenarbeit zu verbessern. Es hilft Ihnen, Ihre Dokumente zu speichern, zu organisieren, zu suchen und zu verwalten.

Welche Vorteile bietet ein Dokumenten-Management-System für Unternehmen?

Unsere Kunden haben in der Vergangenheit von verschiedenen Vorteilen profitiert:

  • Effizienzsteigerung: Vereinfachte Prozesse, schnellere Abläufe und weniger Papierkram. 
  • Verbesserte Zusammenarbeit: Gemeinsamer Zugriff auf Dokumente und einfache Kommunikation mit Funktionen wie der DocuWare Cloud. 
  • Sichere Datenverwaltung: Zentrale Speicherung, Versionierung und Zugriffskontrolle mit integrierten Sicherheitsfeatures. 
  • Kosteneinsparungen: Reduzierter Papierverbrauch und weniger Personalaufwand. 
  • Bessere Compliance: Einfache Verwaltung von Dokumenten für Audits und gesetzliche Vorgaben mit Funktionen wie der elektronischen Signatur und der lückenlosen Audit-Trail.


Ist ein Dokumenten-Management-System revisions- & rechtssicher?

Neque porro quisquam est, qui dolorem ipsum quia dolor sit amet, consectetur, adipisci velit, sed quia non numquam eius modi tempora incidunt ut labore et dolore magnam aliquam quaerat voluptatem. Ut enim ad minima veniam, quis nostrum exercitationem ullam corporis suscipit.

Gibt es passende DMS Schnittstellen zu meiner bereits eingesetzten Software?

Das DMS von DocuWare bietet eine Vielzahl von Schnittstellen zu gängigen Softwarelösungen wie Datev, SAP, Integra, Outlook, Teams und Sage, die es ermöglichen, Dokumente nahtlos und direkt aus Ihrer vertrauten Arbeitsumgebung heraus abzulegen und auf den digitalen Dokumentenpool zuzugreifen. Dadurch wird eine vollautomatische und im Hintergrund ablaufende Archivierung gewährleistet, was Ihren Mitarbeitern erlaubt, effizient zu arbeiten und ihre gewohnte Arbeitsumgebung nicht verlassen zu müssen. Diese nahtlose Integration trägt dazu bei, den Workflow zu optimieren und die Produktivität zu steigern, indem sie den Informationsfluss innerhalb Ihrer Systeme verbessert und die Effizienz Ihrer Geschäftsprozesse erhöht.

Wie lange dauert die Einführung der DocuWare Software?

Die Implementierungszeit unseres Dokumenten-Management-Systems von DocuWare variiert je nach Komplexität der Anforderungen. Um den größtmöglichen Nutzen zu erzielen, ist eine schrittweise Planung wichtig, die einen effizienten Projektplan umfasst. Dieser Plan deckt alle Schritte von der Analyse der Herausforderungen und Bedürfnisse über die Implementierung bis zur Nutzung der Lösung ab und kann je nach Unternehmen unterschiedlich lange dauern. Für eine schnelle Einführung bieten wir vorkonfigurierte Lösungen für verschiedenste Unternehmensbereiche, die innerhalb weniger Tage einsatzbereit sind. Diese vorkonfigurierten Pakete, einschließlich Rollen, Workflows und Berechtigungen, ermöglichen eine rasche Implementierung.

Unser DMS Projektansatz beinhaltet drei Phasen: 

  1.  Analyse & Modellierung: Gemeinsam mit Ihnen analysieren wir Ihre Bedürfnisse und entwickeln eine maßgeschneiderte Lösung. 
  2. Implementierung: Unsere Experten übernehmen die Installation, Konfiguration und Integration von DocuWare in Ihre bestehende IT-Infrastruktur. 
  3. Schulung: Wir schulen Ihre Mitarbeiter umfassend in der Nutzung des neuen Dokumenten-Management-Systems.
Wie hoch ist der Schulungsaufwand?

Das DMS von DocuWare bietet eine Vielzahl von Schnittstellen zu gängigen Softwarelösungen wie Datev, SAP, Integra, Outlook, Teams und Sage, die es ermöglichen, Dokumente nahtlos und direkt aus Ihrer vertrauten Arbeitsumgebung heraus abzulegen und auf den digitalen Dokumentenpool zuzugreifen. Dadurch wird eine vollautomatische und im Hintergrund ablaufende Archivierung gewährleistet, was Ihren Mitarbeitern erlaubt, effizient zu arbeiten und ihre gewohnte Arbeitsumgebung nicht verlassen zu müssen. Diese nahtlose Integration trägt dazu bei, den Workflow zu optimieren und die Produktivität zu steigern, indem sie den Informationsfluss innerhalb Ihrer Systeme verbessert und die Effizienz Ihrer Geschäftsprozesse erhöht.

Wie gewährleistet Faktura.AI eine reibungslose Projektdurchführung?

Faktura.AI gewährleistet eine reibungslose Projektdurchführung durch einen strukturierten Ansatz in vier Phasen:

  1. Planung: Ziele definieren, Zeitplan erstellen, Ressourcen zuweisen und Herausforderungen analysieren, um das Projekt individuell an Ihre Bedürfnisse anzupassen.
  2. Briefing: Wir stellen sicher, dass alle Beteiligten die Ziele, Erwartungen und Probleme verstehen, um eine klare Kommunikation und effektive als auch erfolgreiche Zusammenarbeit zu gewährleisten.
  3. Ausführung & Implementierung: Kontinuierliche Qualitätskontrollen und Anpassungen sichern einen reibungslosen Verlauf. Die Softwarelösungen werden konfiguriert und individuell angepasst, während ein erfahrenes Team von Experten Unterstützung bietet.
  4. Nachbesprechung: Reflexion und Evaluierung des Projekterfolgs sowie Überprüfung von Methoden und Prozessen. Nach der Implementierung erfolgen umfassende Schulungen für die Anwender. Faktura.AI bietet zudem regelmäßigen Support um fortlaufende Unterstützung und eine nachhaltigen Mehrwert für Sie zu gewährleisten.


DOWNLOADS

HABEN SIE NOCH WEITERE FRAGEN?

DANN STELLEN SIE UNS DIESE AM BESTEN PERSÖNLICH.

Lassen Sie sich von unseren Experten in einer kostenlosen Beratung individuell beraten, um die perfekte Lösung für Ihre Bedürfnisse zu finden.

Kontakt